Loading…
Loading…
We are a South African analytics software company focused on helping organizations move beyond fragmented spreadsheets, disconnected point tools, and specialist-only data workflows.
Our flagship product, DataLAB, combines SQL analytics, dataset management, AutoML, financial testing, and export workflows. Today the product is primarily a desktop application, the dataLAB web experience is available as a limited access early trial.



The platform already supports practical workflows across analytics, data operations, machine learning, and finance-heavy review work.
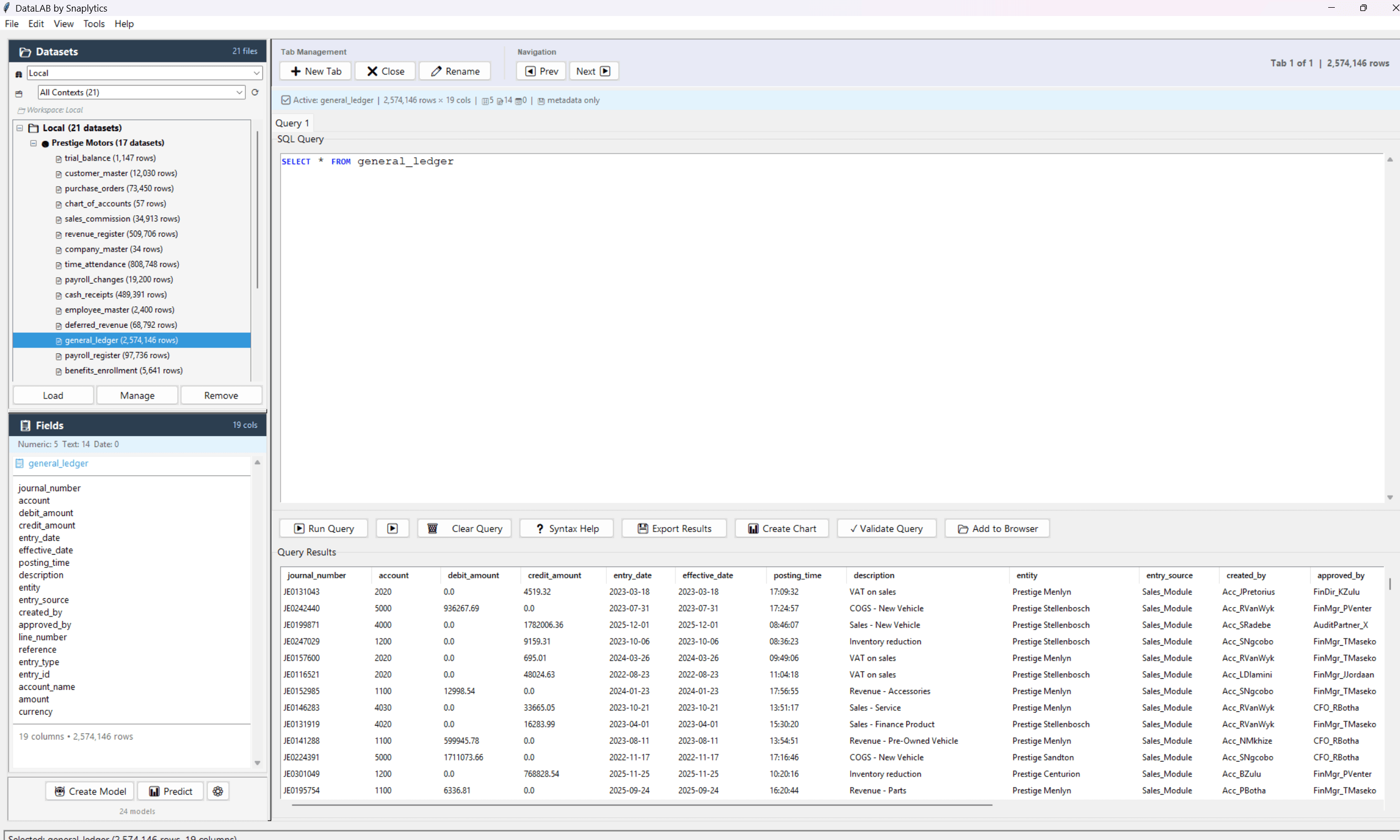
Run SQL against local files or connected sources, inspect row-level results, and move from question to answer without leaving the product.
Track sources, row counts, columns, contexts, and persisted parquet copies through the dataset manager and metadata layer.
Use 40+ algorithms, AutoML, feature engineering, evaluation tools, and experiment tracking from one interface.
Reconcile records, run journal testing, detect anomalies, and work through finance-specific analytical processes with dedicated tooling.
It brings data transformations, reusable pipelines, and predictive analytics into one desktop-first product so teams can move from raw data to operational analysis without stitching together disconnected tools.




Unified analytics for the modern data team.
A mature desktop application for power users, with an early web MVP that is being shaped through pilots and design-partner feedback.
DataLAB is not only a generic analytics surface. Its strongest early wedge is finance, audit, reconciliation, and analytical review work.
Snaplytics is building from South Africa with broader market ambition, shaped by practical deployment, access, and workflow realities.
DataLAB provides teams with a single environment for ingestion, analysis, and validation of their data.
Load files, connect to databases, or pull structured records into a managed workspace that preserves metadata and context.
Query, transform, test, model, and export without jumping across four different tools for one analytical workflow.
Export results, preserve lineage, compare model runs, or move finance outputs into downstream review processes.
The right next step is usually a focused demo around your data, your workflow, and the bottlenecks you want to remove.